unSafe.sh - 不安全
我的收藏
今日热榜
公众号文章
导航
Github CVE
Github Tools
编码/解码
文件传输
Twitter Bot
Telegram Bot
Search
Rss
黑夜模式
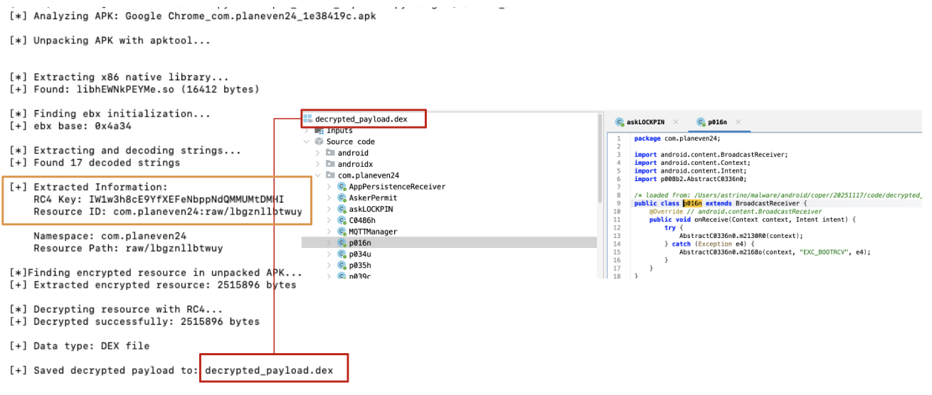
Reversing Android Native Libraries - Coper
好的,我现在需要帮用户总结一篇文章的内容,控制在100个字以内。用户的要求是直接写文章描述,不需要特定的开头。 首先,我仔细阅读了用户提供的文章内容。这篇文章主要讨论了如何分析Android恶意软件中的本地库,特别是以Coper加载器为例。文章详细介绍了JNI(Java本机接口)的工作原理,包括如何通过JNI_OnLoad函数加载本地库,以及如何注册本地方法。 接下来,文章探讨了如何通过反编译工具(如IDA或Ghidra)来解析本地代码,并强调了变量重命名和结构创建的重要性。此外,文章还分析了Coper加载器的解密过程,揭示了其使用RC4算法加密payload的机制。 最后,作者提供了一个自动化脚本,用于简化解密过程,并建议结合动态分析来处理更复杂的APK文件。 总结起来,这篇文章为读者提供了一个全面的指南,从基础到高级技巧,帮助他们理解和分析Android恶意软件中的本地库。 </think> 这篇文章介绍了一种针对Android恶意软件Coper加载器的高级分析方法。通过JNI接口和逆向工程工具(如IDA、Ghidra),作者展示了如何解析本地库代码、识别加密资源、并揭示其使用RC4算法解密payload的过程。文章还提供了一个自动化脚本用于简化解密流程,并强调了变量重命名和结构创建的重要性以提高代码可读性。...
2025-12-24 12:47:12 | 阅读: 4 |
收藏
|
Over Security - Cybersecurity news aggregator - viuleeenz.github.io
jni
library
renaming
exploring
strcpy
Reversing Android Native Libraries - Coper Notes
访问页面时出现“Oops, page not found”错误提示,建议检查路径或联系管理员解决问题。...
2025-12-24 11:4:47 | 阅读: 5 |
收藏
|
Over Security - Cybersecurity news aggregator - viuleeenz.github.io
oops
viuleeenz
From one to many - one IOC to hunt them ALL
文章介绍了一种基于Gremlin Stealer恶意软件的威胁狩猎方法。通过分析静态特征(如文件哈希、元数据)和动态行为(如网络通信、文件操作),提取关键指标,并结合VirusTotal查询和YARA规则构建检测策略。同时,通过关联恶意软件基础设施(如C2服务器、控制面板),进一步识别相关样本和威胁行为者。该方法展示了如何从单一样本出发,系统性地提升检测能力并理解威胁行为者的活动模式。...
2025-8-29 10:18:41 | 阅读: 21 |
收藏
|
Over Security - Cybersecurity news aggregator - viuleeenz.github.io
gremlin
stealer
analysis
behavioral
attribution
Symbolic Execution for fun and Flare-on
Emulation is my passion. I apply it as much as I can in countless scenarios—sometimes for p...
2024-12-27 17:31:27 | 阅读: 11 |
收藏
|
Over Security - Cybersecurity news aggregator - viuleeenz.github.io
angr
bytecode
memory
interpreter
machine
Emulating inline decryption for triaging C++ malware
What we need to know?C and C++ binaries share several commonalities, however, some additio...
2024-5-17 07:31:58 | 阅读: 6 |
收藏
|
Over Security - Cybersecurity news aggregator - viuleeenz.github.io
hashing
dealing
analysis
taurus
glorysprout
Understanding API Hashing and build a rainbow table for LummaStealer
Understanding PEB and Ldr structures represents a starting point when we are dealing with A...
2024-3-25 09:1:59 | 阅读: 12 |
收藏
|
Over Security - Cybersecurity news aggregator - viuleeenz.github.io
hashing
b6
collecting
Previous
1
2
3
4
5
6
7
8
Next