unSafe.sh - 不安全
我的收藏
今日热榜
公众号文章
导航
Github CVE
Github Tools
编码/解码
文件传输
Twitter Bot
Telegram Bot
Search
Rss
黑夜模式
The IGVM File Format
This article presents the structure of the Indepe...
2026-5-6 22:0:0 | 阅读: 1 |
收藏
|
Quarkslab's blog - blog.quarkslab.com
igvm
vht
directive
openhcl
Paramiko Security Audit
The OSTIF coll...
2026-5-4 22:0:0 | 阅读: 3 |
收藏
|
Quarkslab's blog - blog.quarkslab.com
paramiko
library
security
med
ostif
Auditing Application Permissions in Microsoft Entra ID: Hidden Risks, Pitfalls, and Quarkslab's QAZPT Tool
This blog post explores Entra ID applications, th...
2026-4-29 22:0:0 | 阅读: 4 |
收藏
|
Quarkslab's blog - blog.quarkslab.com
microsoft
entra
inheritance
federated
Obfuscation vs the Optimizer: An LLVM Middle-End Arms Race
好的,我现在需要帮用户总结一篇关于编译器优化和反混淆的文章。用户要求用中文总结,控制在100字以内,不需要特定的开头,直接写描述。 首先,我需要通读整篇文章,抓住主要内容。文章主要讨论了编译器和优化在混淆与反混淆中的作用。特别是LLVM框架如何通过优化管道简化混淆代码。作者举了一个示例函数,展示了LLVM如何通过一系列优化步骤将其简化为零。 接下来,文章提到了LLVM 19的一个关键提交,引入了De Morgan定律的应用,这使得混淆代码更容易被优化和解开。作者还讨论了混淆技术的脆弱性以及随着编译器的发展而不断失效的情况。 最后,文章强调了混淆和反混淆之间的动态平衡,指出理解编译器的优化机制对于双方都是关键。 现在,我需要将这些要点浓缩到100字以内。重点包括:编译器优化、LLVM的作用、示例函数的简化、关键提交的影响以及混淆与反混淆的动态平衡。 可能的结构是:介绍主题、关键例子、技术变化及其影响、结论。 现在开始组织语言: 文章探讨了编译器优化在代码混淆与反混淆中的作用。通过一个示例函数展示了LLVM如何简化混淆代码,并分析了LLVM 19中引入的新优化规则如何打破混淆机制。揭示了混淆技术随编译器发展而失效的现象。 检查字数:大约75字左右,符合要求。 </think> 文章探讨了编译器优化在代码混淆与反混淆中的作用。通过一个示例函数展示了LLVM如何简化混淆代码,并分析了LLVM 19中引入的新优化规则如何打破混淆机制。揭示了混淆技术随编译器发展而失效的现象。...
2026-4-15 22:0:0 | 阅读: 4 |
收藏
|
Quarkslab's blog - blog.quarkslab.com
i8
passes
notx
mystery
neg
BSIM explained once and for all!
好的,我现在需要帮用户总结一篇关于Ghidra的BSIM功能的文章,控制在100字以内。首先,我得仔细阅读文章内容,抓住主要信息。 文章主要介绍了BSIM的工作原理,包括从二进制函数提取特征的过程。BSIM使用P-code将机器指令转换为中间表示,然后进行归一化处理,生成高阶P-code。接着,通过Weisfeiler-Lehman算法对数据流和控制流图进行哈希处理,生成特征向量。最后,使用TF-IDF加权和余弦相似度比较这些向量来确定函数的相似性。 用户的要求是总结内容,不需要特定的开头,直接描述即可。我需要确保在100字以内涵盖这些关键点:BSIM的功能、P-code转换、归一化、哈希算法、特征向量生成以及相似性比较方法。 现在组织语言:首先说明BSIM的作用和主要步骤,然后提到使用的算法和技术。确保简洁明了。 可能的句子结构:“Ghidra的BSIM功能通过将二进制函数转换为中间表示(P-code),归一化处理后生成特征向量,并使用Weisfeiler-Lehman哈希和TF-IDF加权进行相似性分析。” 这样大约40字左右,但可能需要更详细一些。 再调整一下:“Ghidra的BSIM功能通过将二进制函数转换为中间表示(P-code),归一化处理后生成特征向量,并使用Weisfeiler-Lehman哈希和TF-IDF加权进行相似性分析。” 这样更全面。 检查是否在100字以内,并且涵盖所有关键点:转换为P-code、归一化、哈希、TF-IDF、余弦相似度。看起来已经覆盖了主要部分。 </think> Ghidra的BSIM功能通过将二进制函数转换为中间表示(P-code),归一化处理后生成特征向量,并使用Weisfeiler-Lehman哈希和TF-IDF加权进行相似性分析。...
2026-4-13 22:0:0 | 阅读: 2 |
收藏
|
Quarkslab's blog - blog.quarkslab.com
bsim
ghidra
hashing
idf
varnode
Tearing down a car telematic unit (and finding an accident on Facebook)
好的,我现在需要帮用户总结一篇文章的内容,控制在100字以内。首先,我得仔细阅读文章,理解其主要内容和重点。 文章主要讲述的是通过分析BYD汽车的TCU嵌入式内存,提取了固件并结合开源情报(OSINT)进行调查。他们从硬件分析入手,拆解了TCU,提取了闪存数据,并通过解析GPS日志,发现了一起真实的车祸事件。这展示了现代车联网设备的数据潜力和安全问题。 接下来,我需要将这些关键点浓缩到100字以内。要注意不要使用“文章内容总结”或“这篇文章”这样的开头,直接描述内容即可。 可能的结构是:首先说明分析的对象和方法,然后提到发现的内容,最后点出安全问题。例如: 通过对BYD汽车TCU的硬件分析和固件提取,结合开源情报调查,揭示了车辆历史数据与一起车祸事件的关联,并暴露了车载系统中的安全漏洞。 这样既涵盖了分析过程、发现的结果以及安全问题,又符合字数要求。 </think> 通过对BYD汽车TCU的硬件分析和固件提取,结合开源情报调查,揭示了车辆历史数据与一起车祸事件的关联,并暴露了车载系统中的安全漏洞。...
2026-4-8 22:0:0 | 阅读: 5 |
收藏
|
Quarkslab's blog - blog.quarkslab.com
blocs
nand
security
vehicle
analysis
Milking the last drop of Intego - Time for Windows to get its LPE
好的,我现在需要帮用户总结一篇文章的内容,控制在100个字以内,并且不需要特定的开头。首先,我得仔细阅读文章,抓住主要信息。 文章讲的是Intego这个杀毒软件的Windows版本存在一个漏洞,导致本地权限提升。漏洞的原因是优化模块删除重复文件时没有正确验证文件类型,特别是符号链接和目录连接点。攻击者可以利用这一点删除C:\Config.msi,进而获得SYSTEM权限。 接下来,我需要将这些关键点浓缩成一句话。要包括漏洞的类型、影响、原因以及后果。同时要注意字数限制。 可能的表达方式是:“Intego Windows版本因优化模块未验证文件类型,在删除重复文件时可被利用,导致本地权限提升至SYSTEM。”这样既涵盖了主要信息,又简洁明了。 最后检查一下是否符合要求:100字以内,直接描述内容,没有多余开头。确认无误后就可以给出答案了。 </think> Intego Windows版本因优化模块未验证文件类型,在删除重复文件时可被利用,导致本地权限提升至SYSTEM。...
2026-4-6 22:0:0 | 阅读: 3 |
收藏
|
Quarkslab's blog - blog.quarkslab.com
intego
wstring
deletion
2026
foobar
SightHouse: Automated function identification
好的,我现在需要帮用户总结一篇关于 SightHouse 的文章,控制在一百个字以内。首先,我得通读整篇文章,抓住主要内容。 文章开头介绍了 SightHouse 是一个开源工具,帮助逆向工程师从程序中提取信息和元数据,并识别已知库中的相似函数。接着,作者讨论了逆向工程中的挑战,比如区分第三方库和软件组件的困难,以及现代程序的复杂性。 然后,文章提到 SightHouse 的目标是解决这些问题,通过自动化创建签名数据库,并与现有的 SRE 工具(如 IDA Pro、Ghidra、Binary Ninja)无缝集成。作者还详细介绍了他们选择 BSIM 作为算法的原因,因为它在性能和可扩展性方面表现良好。 接下来的部分描述了 SightHouse 的架构,包括插件、客户端和前端服务器,并提到了如何使用 Docker 快速启动。最后,文章邀请读者查看文档并提供反馈。 总结时,我需要涵盖 SightHouse 的主要功能:自动化创建签名数据库、支持多种 SRE 工具、使用 BSIM 算法以及开源特性。同时要保持简洁,在一百字以内。 </think> SightHouse 是一个开源工具,旨在帮助逆向工程师通过提取程序信息和元数据来识别已知库中的相似函数。它支持多种反编译工具,并通过 BSIM 算法实现高效的功能匹配与签名数据库自动化管理。...
2026-4-1 22:0:0 | 阅读: 5 |
收藏
|
Quarkslab's blog - blog.quarkslab.com
sighthouse
ghidra
bsim
reverse
sre
QBDI vs TritonDSE against a VM: who will be the fastest?
好的,我现在需要帮用户总结一篇文章的内容,控制在100个字以内,并且不需要特定的开头。首先,我得仔细阅读这篇文章,理解其主要内容和重点。 文章主要讲述了在Jeanne d'Hack CTF比赛中,使用QBDI和TritonDSE工具来攻击一个实现了自定义VM的复杂C++二进制文件。作者详细描述了如何通过逆向工程、符号执行和动态二进制插桩来解决挑战。特别是提到了使用TritonDSE进行符号执行,提取约束条件,并最终找到正确的flag。同时,还展示了如何利用QBDI进行黑盒攻击,通过暴力破解方法找到flag。 接下来,我需要将这些信息浓缩到100字以内。要抓住关键点:CTF比赛、QBDI和TritonDSE工具、逆向工程、符号执行、动态插桩、解决VM挑战、提取约束条件、暴力破解方法、找到flag。 然后,组织语言,确保流畅且信息完整。可能的结构是:在CTF比赛中,使用QBDI和TritonDSE工具进行逆向工程和符号执行,解决包含自定义VM的C++二进制文件挑战,提取约束条件并暴力破解以获取flag。 最后检查字数是否在限制内,并确保没有遗漏重要信息。 </think> 这篇文章介绍了如何利用QBDI和TritonDSE工具在Jeanne d'Hack CTF比赛中攻击一个包含自定义虚拟机(VM)的复杂C++二进制文件。通过逆向工程、符号执行和动态二进制插桩技术,作者展示了如何提取约束条件并最终破解隐藏选项以获取正确的flag。...
2026-3-30 22:0:0 | 阅读: 6 |
收藏
|
Quarkslab's blog - blog.quarkslab.com
tritondse
000a
pstate
qbdi
ctypes
In WAF we (should not) trust
嗯,用户让我帮忙总结一篇文章的内容,控制在100字以内,而且不需要特定的开头。首先,我需要理解这篇文章的主题。看起来是关于Web应用防火墙(WAF)的绕过方法,包括误配置利用、构造混淆载荷等。 用户可能是一位网络安全专业人士,或者正在学习相关知识的学生。他们可能需要快速了解文章的主要内容,用于学习、工作或进一步研究。深层需求可能是希望掌握WAF绕过的基本方法和策略,以便在实际中应用或防御。 接下来,我需要提取文章的关键点:WAF的工作原理、绕过技术如直接攻击原服务器、利用信任排除、请求体大小限制、以及各种混淆技术如字符编码、结构化混淆和协议混淆。此外,文章还提到了测试和验证的方法。 最后,我需要用简洁的语言把这些要点整合起来,确保在100字以内,并且直接描述内容,不使用总结性的开头。 </think> 文章探讨了Web应用防火墙(WAF)的绕过技术,包括直接攻击原服务器、利用信任排除规则、请求体大小限制以及通过字符编码、结构化混淆和协议混淆等手段隐藏恶意载荷。文章还强调了WAF与后端解析差异带来的安全风险,并提供了测试和验证的步骤。...
2026-3-25 23:0:0 | 阅读: 5 |
收藏
|
Quarkslab's blog - blog.quarkslab.com
payload
bypass
proxy
val1
wafs
Intego X9: Never trust my updates
嗯,用户让我帮忙总结一篇文章的内容,控制在100个字以内,而且不需要用“文章内容总结”之类的开头,直接写描述。首先,我需要仔细阅读这篇文章,理解它的主要内容和重点。 这篇文章看起来是关于macOS本地权限提升漏洞的分析。作者详细探讨了Intego产品中的多个漏洞,包括XPC通信不安全、TOCTOU竞态条件以及实现和配置上的疏漏。他们通过实际例子展示了攻击者如何利用这些漏洞来提升权限。 文章还提到,作者利用了两次TOCTOU竞态条件:一次是在XPC认证中复用PID,另一次是在安装更新包时替换文件。通过这些方法,攻击者可以绕过签名验证,安装恶意软件并获得root权限。 最后,作者总结了设计上的缺陷,并强调了在设计macOS安全软件时需要注意的问题。 现在,我需要将这些要点浓缩到100字以内。要确保涵盖主要漏洞类型、攻击方法以及最终的影响。同时,语言要简洁明了,避免使用复杂的术语。 可能会这样组织:文章分析了macOS本地权限提升漏洞,特别是Intego产品中的XPC认证绕过和TOCTOU竞态条件。攻击者通过两次竞态条件利用漏洞,在安装过程中替换恶意包,最终获得root权限。这揭示了设计中的安全缺陷。 检查一下字数是否在限制内,并确保所有关键点都被涵盖。 </think> 文章分析了macOS本地权限提升漏洞,特别是Intego产品中的XPC认证绕过和TOCTOU竞态条件。攻击者通过两次竞态条件利用漏洞,在安装过程中替换恶意包,最终获得root权限。这揭示了设计中的安全缺陷。...
2026-3-19 23:0:0 | 阅读: 5 |
收藏
|
Quarkslab's blog - blog.quarkslab.com
intego
netupdate
xpc
objc
A Nerd's Life: Weeks of Firmware Teardown to Prove We Were Right
好的,我现在需要帮用户总结一篇技术博客的内容,控制在100字以内。用户的要求是直接写描述,不需要开头语。首先,我得仔细阅读这篇文章,抓住主要信息。 文章讲的是一个团队如何从一款智能手表中提取固件,并分析其工作原理。他们发现了固件中的加密机制,并逆向工程了解密方法。最终,他们发现手表并没有实际的传感器,所有的健康数据都是随机生成的。这涉及到固件提取、逆向工程、加密破解以及对代码逻辑的分析。 接下来,我需要将这些要点浓缩到100字以内。要确保涵盖提取固件、分析过程、破解加密以及揭示数据造假的事实。同时,语言要简洁明了。 可能会遇到的问题是如何在有限的字数内准确传达所有关键点。比如,“提取固件”、“逆向工程”、“加密破解”、“随机生成数据”这些都需要包含进去。 最后,整合这些信息,确保流畅自然,并且不超过字数限制。 </think> 研究人员通过提取和分析一款智能手表的固件,揭示了其测量心率和血压的功能完全依赖随机生成的数据,而非真实传感器测量。他们克服了JieLi SoC的加密机制和定制CPU架构的挑战,最终发现该设备无法提供准确的健康数据。...
2026-3-11 23:0:0 | 阅读: 3 |
收藏
|
Quarkslab's blog - blog.quarkslab.com
blood
upx
firmware
jieli
puvar1
PageJack in Action: CVE-2022-0995 exploit
好的,我现在需要帮用户总结一篇文章的内容,控制在100字以内。首先,我得仔细阅读用户提供的文章内容,理解其主要观点和结构。 文章主要介绍了一种名为PageJack的Linux内核利用技术,用于生成page allocator中的Use After Free(UAF)漏洞。具体来说,文章详细描述了如何利用PageJack来 exploiting 2022年的一个Linux内核漏洞(CVE-2022-0995)。这个漏洞是一个out-of-bounds写入问题,源于watch_queue事件通知机制中的边界检查错误。 接下来,文章分析了该漏洞的根本原因,解释了watch_queue_set_filter函数中的代码问题,特别是两个循环中对filter类型的不同检查导致的内存越界写入。第一个循环检查类型是否小于128,而第二个循环则允许类型小于1024。这种不一致导致内存分配不足,并在后续写入时超出分配范围。 然后,文章详细介绍了如何利用PageJack技术来触发UAF漏洞。通过控制pipe_buffer结构体中的page指针,使得两个pipe_buffer引用同一物理页。当其中一个pipe被关闭时,该页被释放但另一个pipe仍保留引用,从而形成UAF。 最后,文章讨论了如何通过喷射heap和利用struct file结构体来实现权限提升。通过精心准备pipe中的数据偏移量,成功覆盖f_mode字段以获得读写权限。 总结下来,这篇文章展示了如何结合PageJack技术和对内核漏洞的深入分析来实现系统级的攻击。用户可能需要一个简洁明了的摘要,突出技术名称、漏洞细节以及利用方法。 现在我需要将这些信息浓缩到100字以内,并且避免使用“文章内容总结”等开头语句。确保涵盖主要技术、漏洞、利用方法以及结果。 </think> 这篇文章介绍了如何利用PageJack技术在Linux内核中生成Use After Free(UAF)漏洞,并详细展示了如何通过CVE-2022-0995(一个out-of-bounds写入漏洞)进行提权。该漏洞源于watch_queue机制中的边界检查错误。通过控制pipe_buffer结构体的page指针,使两个pipe_buffer引用同一物理页,在释放后形成UAF,并最终实现权限提升。...
2026-3-10 23:0:0 | 阅读: 4 |
收藏
|
Quarkslab's blog - blog.quarkslab.com
wfilter
allocator
kmalloc
oob
memory
Bypassing debug password protection on the RH850 family using fault injection
好的,我现在需要帮用户总结一篇文章的内容,控制在100字以内。用户已经提供了文章的英文内容,我需要先通读并理解文章的主要内容。 这篇文章主要讲的是如何通过电压故障注入技术绕过RH850微控制器系列的16字节调试密码保护。RH850系列是瑞萨电子为汽车工业设计的高性能微控制器。调试访问通常用于开发目的,但在生产环境中会被密码保护以防止固件被提取或篡改。 作者们使用了电压故障注入攻击,特别是在ISOVCL引脚上进行攻击,成功地绕过了IDCODE密码保护。他们通过分析功率消耗模式找到了可靠的触发器,并利用ChipWhisperer Husky和Pico Glitcher等工具实现了攻击。实验结果显示,这种攻击方法在多种ECU上有效,并且即使使用较为简单的DIY设备也能实现,虽然效率较低。 总结时需要涵盖以下几点: 1. 研究对象:RH850微控制器系列 2. 攻击方法:电压故障注入 3. 目标:绕过16字节调试密码保护 4. 实验结果:成功绕过,并适用于多种设备 现在将这些要点浓缩到100字以内。 </think> 研究者通过电压故障注入技术绕过RH850微控制器系列的16字节调试密码保护。他们分析功率消耗模式找到可靠触发器,并利用ChipWhisperer Husky和Pico Glitcher工具成功实现攻击,在多种ECU上验证了方法的有效性。...
2026-3-4 23:0:0 | 阅读: 6 |
收藏
|
Quarkslab's blog - blog.quarkslab.com
rh850
voltage
injection
glitch
uart
Avira: Deserialize, Delete and Escalate - The Proper Way to Use an AV
好的,我需要帮用户总结这篇文章的内容,控制在100字以内。首先,文章主要讲的是Avira Internet Security软件中的三个漏洞。这些漏洞包括任意文件删除、不安全的反序列化和基于TOCTOU的任意文件夹删除。这些漏洞都允许攻击者提升权限到SYSTEM级别。 接下来,文章详细描述了每个漏洞的具体情况,比如软件更新模块、系统加速模块和优化器模块中的问题。还提到了利用Config.msi技巧来实现权限提升的方法。此外,文章还记录了漏洞披露的过程,说明了研究人员与Avira之间的沟通情况。 最后,用户希望总结控制在100字以内,并且不需要特定的开头。因此,我需要简洁明了地概括文章的主要内容,包括三个漏洞及其影响,以及披露过程。 总结时要注意关键词:Avira Internet Security、三个漏洞、任意文件删除、反序列化、TOCTOU、SYSTEM权限提升、披露过程。确保信息全面且简洁。 </think> Avira Internet Security 存在三个漏洞:任意文件删除(CVE-2026-27748)、不安全反序列化(CVE-2026-27749)及基于 TOCTOU 的文件夹删除(CVE-2026-27748),均导致本地提权至 SYSTEM 权限。...
2026-3-2 23:0:0 | 阅读: 7 |
收藏
|
Quarkslab's blog - blog.quarkslab.com
quarkslab
avira
2026
optimizer
Intego X9: Why your macOS antivirus should not trust PIDs
嗯,用户让我总结一篇关于macOS本地权限提升漏洞的文章,控制在100字以内。首先,我需要快速浏览文章内容,抓住主要点。 文章主要讨论了macOS中的几种常见漏洞类型,比如TOCTOU竞态条件和XPC通信问题。作者通过静态分析工具Ghidra和动态分析工具Frida来研究Intego软件的XPC服务机制。他们发现了一个利用PID复用的攻击方法,绕过了代码签名验证。 接下来,我需要将这些要点浓缩到100字以内,确保涵盖漏洞类型、分析方法和攻击手法。同时,语言要简洁明了,避免使用复杂的术语。 可能的结构是:先介绍漏洞类型,然后说明分析方法,最后提到攻击手法和影响。这样就能在有限的字数内传达核心信息。 最后检查一下字数是否符合要求,并确保语句通顺。 </think> 文章探讨了macOS本地权限提升漏洞的常见类型,包括竞态条件和XPC通信问题。通过静态分析工具Ghidra和动态分析工具Frida研究Intego软件的XPC服务机制,揭示了利用PID复用绕过代码签名验证的攻击手法。...
2026-2-25 23:0:0 | 阅读: 7 |
收藏
|
Quarkslab's blog - blog.quarkslab.com
intego
library
xpc
Intego X9: When your macOS antivirus becomes your enemy
好的,我现在需要帮用户总结一篇关于macOS本地权限提升漏洞的文章,控制在100字以内。首先,我得仔细阅读文章内容,找出关键点。 文章主要讨论了Intego X9软件中的两个漏洞:Intego Log Reporter和Intego Personal Backup。这两个漏洞都是由于TOCTOU竞态条件导致的本地权限提升。Log Reporter的问题在于处理临时目录时缺乏安全检查,而Personal Backup的问题则涉及PAM配置文件的写入。 接下来,我需要将这些信息浓缩到100字以内,同时保持描述的准确性和完整性。要注意不要使用“文章总结”之类的开头,直接描述内容。 可能会这样组织语言:介绍漏洞类型、受影响的应用、漏洞原因以及可能的影响。确保涵盖两个主要漏洞及其利用方式。 最后,检查字数是否符合要求,并确保语句通顺、信息完整。 </think> 这篇文章探讨了macOS本地权限提升漏洞,重点分析了Intego X9软件中的两个关键问题:Intego Log Reporter和Intego Personal Backup的TOCTOU竞态条件漏洞。通过利用临时目录创建和文件复制中的安全缺陷,攻击者可实现本地权限提升并绕过安全检测。...
2026-2-9 23:0:0 | 阅读: 4 |
收藏
|
Quarkslab's blog - blog.quarkslab.com
intego
backup
security
How to write your first obfuscator of Java Bytecode
好的,我现在需要帮用户总结一篇文章的内容,控制在100字以内,并且不需要特定的开头。首先,我得仔细阅读这篇文章,理解它的主要内容和结构。 文章主要讲述作者在申请Quarkslab的Java编译器工程师职位时,完成的一个关于Java字节码混淆的任务。他使用了ASM库来实现不透明谓词的混淆技术。文章详细介绍了Java字节码的基本结构、ASM库的工作原理,以及如何通过不透明谓词来增加代码的混淆程度。 接下来,我需要提取关键点:任务背景、使用的工具(ASM)、技术方法(不透明谓词)、以及实现过程中的挑战和解决方案。同时,还要注意保持总结简洁明了,不超过100字。 最后,将这些要点整合成一个连贯的句子,确保涵盖主要信息:任务目标、技术手段、工具使用和结果。 </think> 这篇文章描述了作者在申请Quarkslab Java编译器工程师职位时完成的一个Java字节码混淆任务。他使用ASM库实现了不透明谓词技术,通过复杂的表达式替换简单条件,使代码更难被反编译和分析。文章详细介绍了Java字节码结构、ASM库的工作原理以及混淆技术的实现过程。...
2026-2-4 23:0:0 | 阅读: 5 |
收藏
|
Quarkslab's blog - blog.quarkslab.com
opaque
predicate
opcodes
insnnode
bytecode
Agentic AI: the Confused Deputy problem
好的,我现在需要帮用户总结一篇文章的内容,控制在100字以内。用户给的文章是关于Agentic AI中的“困惑的代理”问题,也就是Confused Deputy问题。 首先,我得通读整篇文章,抓住主要观点。文章讨论了LLM(大语言模型)通过工具(如API、数据库访问)主动执行任务的能力,这引入了新的安全风险。特别是当工具盲目信任LLM时,可能会导致权限滥用。 文章通过一个医疗AI助手的例子来说明问题:用户可以通过提示语获取其他患者的记录,而不仅仅是自己的。这表明问题不在于系统提示语本身,而是工具的授权机制存在漏洞。 接下来,文章详细描述了攻击流程和防御措施。防御的关键在于在工具层进行权限验证,确保请求与当前用户的会话一致。例如,在访问患者记录时,检查请求的patient_id是否与当前登录用户的ID匹配。 最后,文章强调Confused Deputy问题不是AI特有的问题,而是授权机制的问题。解决方案需要明确信任边界、实施严格的权限控制和验证工具操作。 总结一下,文章的核心内容是:Agentic AI引入了新的安全风险——Confused Deputy问题,通过工具层的授权漏洞导致权限滥用,并提出了在工具层进行权限验证的解决方案。 现在需要将这些要点浓缩到100字以内,并且不需要特定的开头语句。 </think> 文章探讨了Agentic AI带来的新安全风险——"困惑的代理"问题。当LLM通过工具(如API、数据库)主动执行任务时,若工具盲目信任模型,可能导致权限滥用。文章通过医疗AI助手示例说明:攻击者可通过提示语获取未经授权的数据。解决方案需在工具层实施严格授权验证,确保操作符合当前用户权限。...
2026-1-27 23:0:0 | 阅读: 5 |
收藏
|
Quarkslab's blog - blog.quarkslab.com
patient
llm
deputy
confused
chatbot
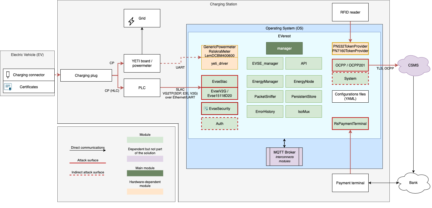
EVerest security audit
Quarkslab完成了对开源电动汽车充电站固件堆栈EVerest的首次公开第三方安全评估,在42人天的努力中发现17个漏洞(6高、6中、5低)并提供修复建议。...
2026-1-19 23:0:0 | 阅读: 7 |
收藏
|
Quarkslab's blog - blog.quarkslab.com
security
evsev2g
everest
quarkslab
Previous
1
2
3
4
5
6
7
8
Next