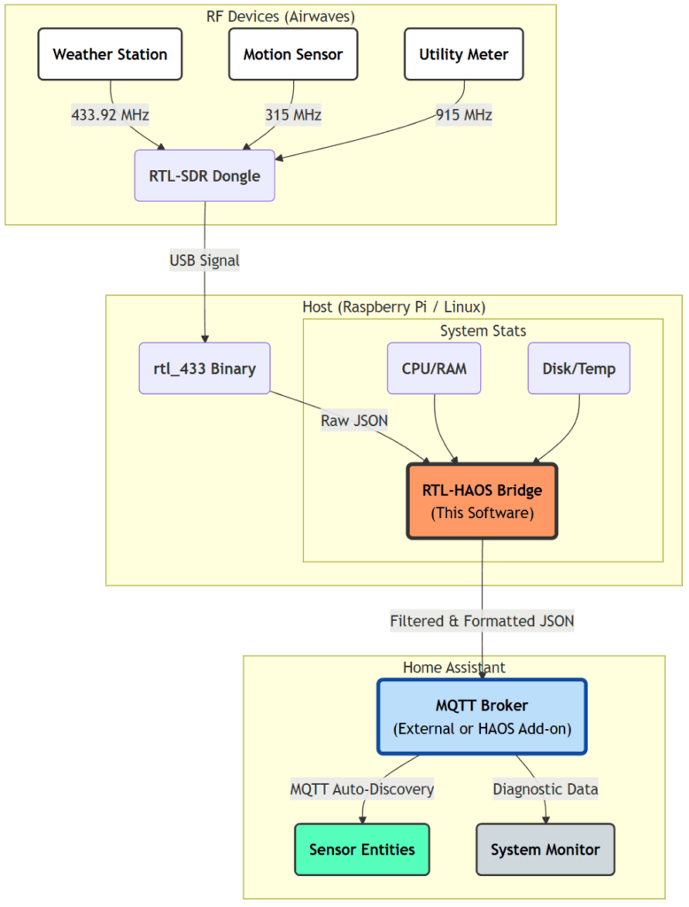
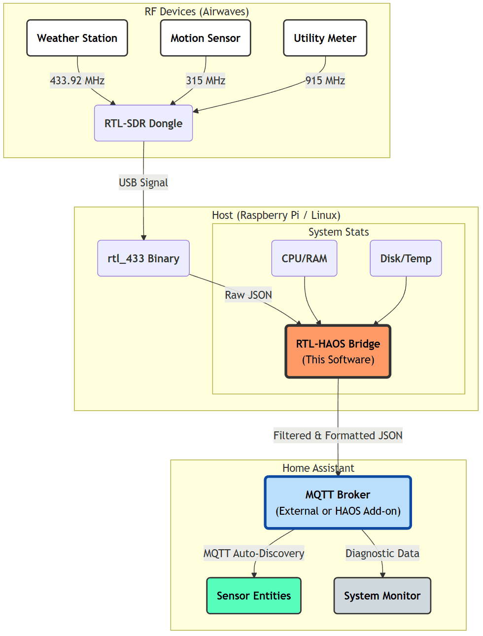
Thank you to Jaron McDaniel for writing in and sharing with us the release of his open source software called "rtl_haos". rtl_haos is a 'drop-in' bridge that turns one or more RTL-SDR dongles into Home Assistant friendly sensors via rtl_433 and MQTT. Jaron writes:
I just finished a tool that that bridges data received from rtl_433 into Home Assistant friendly entities. Basically allowing you to integrate anything rtl_433 can see into Home Assistant.
Basically you clone the git to a Rasberry PI, configure it for your MQTT server, plug in a RTL-SDR or two and you'll see entities with icons and units automatically assigned to whatever rtl_433 discovers.
This tool allows you to connect older and cheap non-Wi-Fi connected sensors to Home Assistant, which typically communicate to a base station via wireless ISM band signals. Home Assistant is an open-source home automation platform that integrates and controls household devices such as lights, sensors, and actuators.
