一款好用的资产收集管理Burp插件
免责声明:技术仅用以防御为目的的教学演示勿将技术用于非法测试,后果自负,与作者及公众号无关。遵守法律,共创和谐社会。感谢您的理解与支持!你还在用Excel进行目标管理吗?你还在为收集目标的信息而烦恼吗 2024-1-20 14:30:54 Author: 黑战士(查看原文) 阅读量:62 收藏

免责声明:

技术仅用以防御为目的的教学演示勿将技术用于非法测试,后果自负,与作者及公众号无关。遵守法律,共创和谐社会。感谢您的理解与支持!

你还在用Excel进行目标管理吗?

你还在为收集目标的信息而烦恼吗?

你还在测试时不停地复制粘贴吗?

那么来试试 domain hunter pro 吧!方便快捷的目标管理、自动化的信息收集、与burp无缝衔接、与外部安全工具联动...

这是一个帮助 SRC白帽子、安全测试工程师提高效率的工具!

我mmmark 师傅的御用工具之一!

作者和贡献者

bit4woo

mmmark (很多核心思路都来自他宝贵的实战经验!)

快速上手

下载jar包 https://github.com/bit4woo/domain_hunter_pro/releases

获取软件的Jar包,由于该软件是基于BurpSuite的插件程序。需要与BurpSuite一起使用。

安装后的界面效果

创建项目文件(SQLLITE DB)

创建一个新的项目,也可以打开已有的项目文件(xxx.db)

主域名管理

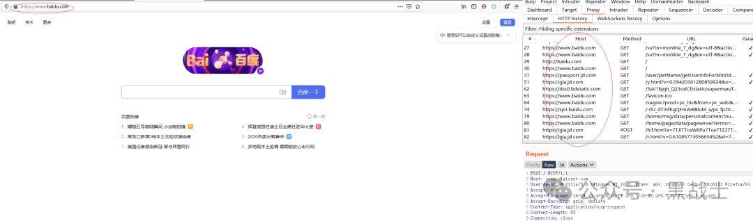
主域名是实现目标管理的核心,所有相关域名、子域名、相似域名、邮箱地址、Java包名称都是以主域名作为依据的。比如我们以baidu.com为例

通过代理浏览器访问baidu.com,收集其流量

通过search功能,从流量中提取百度相关的所有域名

访问web获取title

目标网站管理,右键菜单可以和浏览器联动、也可以和burp的功能联动

Title搜索功能

Tools Tab功能介绍

  • 基于burp流量自动化信息收集(子域名、相关域名、相似域名、邮箱、Java包名)

  • 支持对主域名的权威服务器进行域传送(zone transfer)漏洞检测以获取信息

  • 支持域名黑名单排除

  • 支持IP网段作为目标范围

  • 支持IP:port作为目标

  • 支持右键在google和GitHub搜索选中内容

  • ....

 Titles tab:进度管理和操作联动

  • 多线程请求子域名的80或433端口,获取web title、IP地址、CDN等目标信息

  • 支持排序、搜索、添加备注、标记重要程度、标记是否完成检测

  • 搜索方法支持:文本搜索、类似dork搜索(搜索主机名、端口、IP、长度等)

  • 双击用指定浏览器打开对应url地址

  • 双击使用默认浏览器的google进行指定域名或host的搜索

  • 与burp联动处理当前目标网站的请求

Tools tab:简单的配置管理和一些小功能

  • 调用外部默认浏览器或指定浏览器循环打开多个URL地址

  • 将多行数据转换成List

  • 将多行数据转成数组

  • 解析JSON数据,从中提取指定字段的值

  • 查找包含指定字符串的行

  • IP和网段的互相转换

  • HTML、Unicode编码的解码

右键菜单:目标管理

  • 将选中URL添加到目标管理器中

  • 将选中域名添加到目标管理器中

  • 在目标管理中查找当前选择URL,如果存在则为其添加备注说明

  • 在目标管理中查找当前选择URL,如果存在则设置其重要程度、是否完成检测任务

  • 启动一个新的线程,对所有目标网站发送相同的请求,解析其返回包,获取指定目标

功能菜单详细说明

  • 基于burp流量自动化信息收集(子域名、相关域名、相似域名、邮箱、Java包名)

  • 支持对主域名的权威服务器进行域传送(zone transfer)漏洞检测以获取信息

  • 支持域名黑名单排除

  • 支持IP网段作为目标范围

  • 支持IP:port作为目标

  • 支持右键在google和GitHub搜索选中内容

  • ....

Titles tab:进度管理和操作联动

  • 多线程请求子域名的80或433端口,获取web title、IP地址、CDN等目标信息

  • 支持排序、搜索、添加备注、标记重要程度、标记是否完成检测

  • 搜索方法支持:文本搜索、类似dork搜索(搜索主机名、端口、IP、长度等)

  • 双击用指定浏览器打开对应url地址

  • 双击使用默认浏览器的google进行指定域名或host的搜索

  • 与burp联动处理当前目标网站的请求

tools tab:简单的配置管理和一些小功能

  • 调用外部默认浏览器或指定浏览器循环打开多个URL地址

  • 将多行数据转换成List

  • 将多行数据转成数组

  • 解析JSON数据,从中提取指定字段的值

  • 查找包含指定字符串的行

  • IP和网段的互相转换

  • HTML、Unicode编码的解码

右键菜单:目标管理

  • 将选中URL添加到目标管理器中

  • 将选中域名添加到目标管理器中

  • 在目标管理中查找当前选择URL,如果存在则为其添加备注说明

  • 在目标管理中查找当前选择URL,如果存在则设置其重要程度、是否完成检测任务

  • 启动一个新的线程,对所有目标网站发送相同的请求,解析其返回包,获取指定目标

项目地址:https://github.com/bit4woo/domain_hunter_pro

往期推荐

逻辑漏洞背后隐藏的刷票总结

大力出奇迹—从目录爆破到getshell

一文就学会网络钓鱼“骚”姿势

记一次攻防演练打点过程

常见web信息泄露

一款综合资产收集和漏洞扫描工具


文章来源: http://mp.weixin.qq.com/s?__biz=MzUxMzQ2NTM2Nw==&mid=2247492206&idx=1&sn=b59a8c19185ea34bf4664a4263dcda8c&chksm=f8cc84f38bf4d2d63840302c795b93394162c51f292e317ff51384f4dc34a999d66b465e9503&scene=0&xtrack=1#rd
如有侵权请联系:admin#unsafe.sh