unSafe.sh - 不安全
我的收藏
今日热榜
公众号文章
导航
Github CVE
Github Tools
编码/解码
文件传输
Twitter Bot
Telegram Bot
Search
Rss
黑夜模式
Paint it blue: Attacking the bluetooth stack
这篇文章详细介绍了蓝牙协议栈中的一个严重漏洞(CVE-2023-40129),该漏洞存在于GATT服务器中。攻击者可利用此漏洞通过未认证的GATT请求触发堆溢出,并进一步实现远程代码执行。文章分析了漏洞的技术细节、利用方法以及在不同内存分配器(如Jemalloc和Scudo)下的表现,并探讨了针对不同设备的攻击策略。...
2025-10-26 23:58:58 | 阅读: 2 |
收藏
|
0day Fans - www.synacktiv.com
gatt
ertm
l2cap
overflow
mtu
Quantum readiness: Hybridizing key exchanges
文章讨论了如何通过混合经典和后量子密钥交换机制(KEM)来提升数据安全性。介绍了KEM的基本概念及其在经典与后量子加密中的应用,并分析了不同组合方式(如简单拼接、拼接后哈希)的安全性问题。指出简单拼接无法有效扩散熵且易受攻击,而更复杂的组合方式需平衡安全性和性能。最终强调应依赖标准化方案(如IETF的Composite ML-KEM)以确保高效且安全的通信。...
2025-10-15 23:58:55 | 阅读: 33 |
收藏
|
0day Fans - www.synacktiv.com
caps
kem
capsule
decaps
ind
LinkPro: eBPF rootkit analysis
嗯,用户让我用中文总结一篇文章的内容,控制在100个字以内,而且不需要特定的开头。看起来他可能需要一个简洁明了的摘要,可能用于报告或者快速了解文章内容。 首先,我需要通读整篇文章,抓住主要信息。文章讲的是一个针对GNU/Linux系统的后门程序LinkPro,它利用eBPF技术来隐藏自己,并通过“magic packet”远程激活。感染链涉及Jenkins漏洞和恶意Docker镜像。 接下来,我得确定关键点:eBPF技术、隐藏机制、激活方式、感染链中的Jenkins和Docker镜像。然后把这些点浓缩成一句话,不超过100字。 可能的结构是:发现了一个利用eBPF技术的后门程序LinkPro,它通过隐藏模块和接收特定包来激活,并通过Jenkins漏洞和恶意Docker镜像传播。 最后检查字数是否符合要求,并确保信息准确无误。 </think> 文章描述了一种名为LinkPro的Linux后门程序,其利用eBPF技术隐藏自身并接收"magic packet"远程激活。该后门通过Jenkins漏洞传播,并借助恶意Docker镜像在AWS环境中扩散。...
2025-10-13 23:59:42 | 阅读: 82 |
收藏
|
0day Fans - www.synacktiv.com
linkpro
ebpf
xdp
network
libld
LLM Poisoning [1/3] - Reading the Transformer's Thoughts
大型语言模型已融入日常工具,但供应链攻击风险增加。攻击者可修改模型权重植入后门,在特定触发下执行恶意行为。文章探讨了检测触发器的方法,并计划后续研究如何实现具体修改。...
2025-10-6 00:0:39 | 阅读: 6 |
收藏
|
0day Fans - www.synacktiv.com
residual
mlp
activations
synacktiv
transformer
What could go wrong when MySQL strict SQL mode is off?
文章探讨了MySQL在严格SQL模式关闭时的潜在攻击风险,特别是在应用程序编码(如UTF-8)与数据库编码(如ASCII)不匹配的情况下。通过示例展示了如何利用这种行为进行注入攻击,并讨论了其对安全的影响。...
2025-10-2 00:0:3 | 阅读: 16 |
收藏
|
0day Fans - www.synacktiv.com
username
letter
database
uni
security
Quantum readiness: Hybridizing signatures
文章探讨了后量子加密中的混合签名方案,通过结合经典和后量子算法确保安全过渡。介绍了Concat组合器及其安全性,并讨论了非分离性概念及其对实施的影响。强调了权衡安全性与性能的重要性,并为实际应用提供了建议。...
2025-9-28 23:59:2 | 阅读: 15 |
收藏
|
0day Fans - www.synacktiv.com
combiner
security
classical
appledb_rs, a research support tool for Apple platforms
文章介绍了开源工具appledb_rs,用于从Apple的IPSW固件文件中提取和结构化数据。该工具通过优化存储、提供高效查询接口及API支持,帮助研究人员快速分析二进制文件的权限、依赖关系及系统变化。...
2025-9-25 00:0:36 | 阅读: 12 |
收藏
|
0day Fans - www.synacktiv.com
database
ipsw
orm
sea
The Phantom Extension: Backdooring chrome through uncharted pathways
这篇文章介绍了一种针对Windows域中Chromium浏览器的新型攻击技术。通过篡改浏览器偏好设置文件并强制加载任意扩展程序,攻击者可实现对浏览器的完全控制。该方法绕过了传统扩展安装方式,并适用于企业环境中的安全策略绕过。...
2025-9-22 23:59:12 | 阅读: 12 |
收藏
|
0day Fans - www.synacktiv.com
chromium
chrome
crx
developer
unpacked
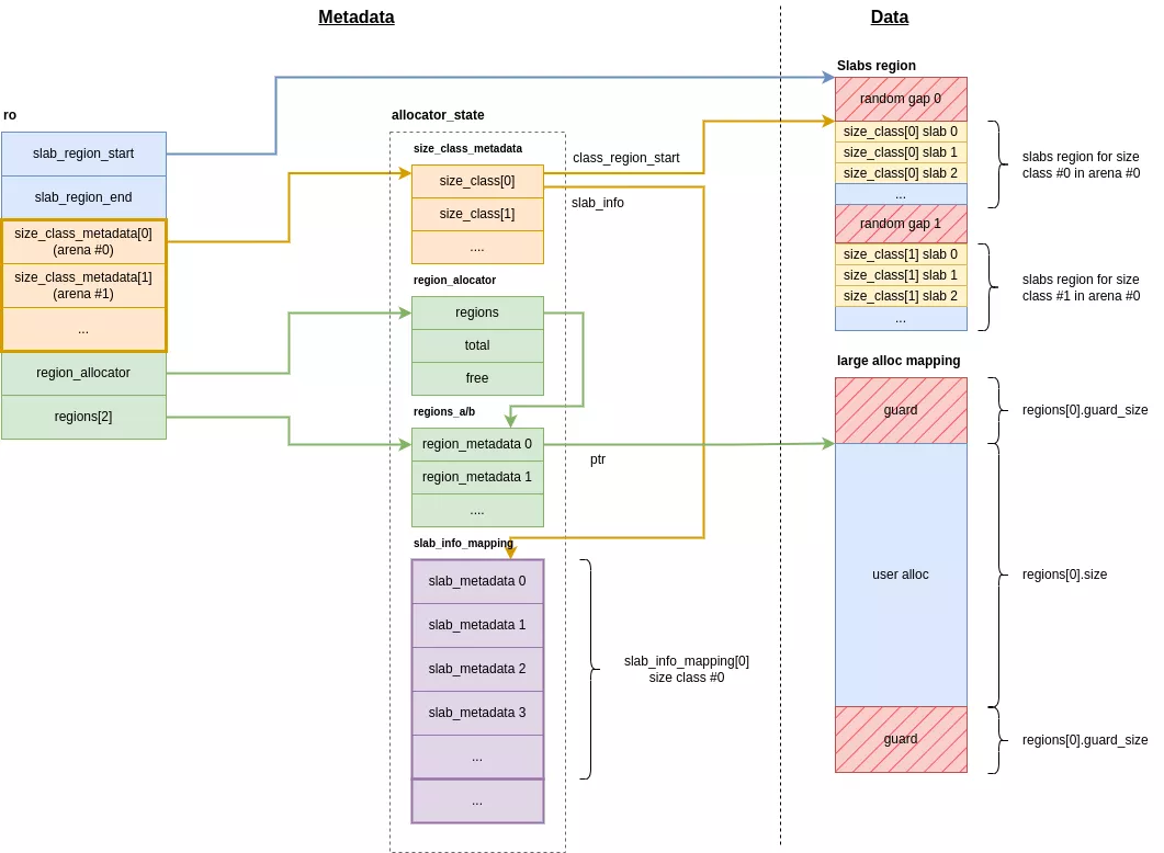
Exploring GrapheneOS secure allocator: Hardened Malloc
GrapheneOS 是一个专注于隐私和安全的移动操作系统,基于修改后的 Android 系统。它引入了名为 hardened malloc 的安全内存分配器,通过内存隔离、MTE(ARM 内存标签扩展)、随机地址空间扩展和双重隔离机制等技术增强安全性。该分配器针对小内存和大内存采用不同的分配策略,并结合随机化和保护机制防止内存腐败攻击。...
2025-9-21 23:59:36 | 阅读: 7 |
收藏
|
0day Fans - www.synacktiv.com
slab
memory
allocations
7614
allocator
Dissecting DCOM part 1
COM/DCOM起源于Windows 2.0,支持进程间通信与组件开发。DCOM扩展了COM,实现网络通信,并引入Marshalling和垃圾回收机制。相关协议如OPC广泛应用于工业技术中。工具如OleView.NET用于枚举和实例化类。...
2025-9-15 00:0:10 | 阅读: 13 |
收藏
|
0day Fans - www.synacktiv.com
objref
clsid
dcom
windows
activation
2025 summer challenge writeup
这篇文章介绍了Synacktiv Summer Challenge 2025比赛中的优化解决方案,参赛者通过利用Podman缓存机制和压缩技术将Docker镜像存档从几MB缩小到227字节。第一名匿名参赛者将奖金捐给无国界医生,并展示了高效的解决方案。...
2025-9-11 23:59:9 | 阅读: 6 |
收藏
|
0day Fans - www.synacktiv.com
podman
zstd
cctx
opti
copying
Extraction of Synology encrypted archives - Pwn2Own Ireland 2024
这篇文章描述了对Synology加密存档提取库的逆向工程,并发布了一个解密脚本。该工具用于分析Synology NAS设备中的漏洞,如Pwn2Own Ireland 2024中针对BeeStation BST150-4T的攻击。通过提取和解密SPK和PAT存档,研究人员发现了Synology Photos中的命令注入漏洞,并展示了如何利用该漏洞进行攻击。...
2025-8-11 00:0:48 | 阅读: 11 |
收藏
|
0day Fans - www.synacktiv.com
synoarchive
spk
synology
keytype
pat
Should you trust your zero trust? Bypassing Zscaler posture checks
文章探讨了Zscaler零信任架构中的设备状态检查机制,并揭示了可绕过该机制的漏洞。尽管漏洞已修复,仍存在于部分环境中。研究分析了配置文件和绕过方法,并建议加强安全措施以防止类似问题。...
2025-8-7 23:59:47 | 阅读: 15 |
收藏
|
0day Fans - www.synacktiv.com
zscaler
posture
client
entropy
bypass
2025 Summer Challenge: OCInception
Synacktiv夏季挑战赛回归,要求参赛者创建最小的自复制Podman镜像存档。比赛时间为八月,需提交名为`ocinception_<nickname>.tar`的存档并通过测试脚本验证。目标是生成多个自复制镜像,评分基于最终得分。前三名将获得机械键盘、Raspberry Pi套件和背包等奖励。...
2025-7-31 00:0:45 | 阅读: 10 |
收藏
|
0day Fans - www.synacktiv.com
podman
nickname
ocinception
synacktiv
Let Me Cook You a Vulnerability: Exploiting the Thermomix TM5
文章揭示了Thermomix TM5中的多个安全漏洞,包括固件降级和任意代码执行。通过分析硬件架构、NAND闪存加密机制及固件更新流程,研究人员发现可通过篡改加密参数实现版本控制绕过,并利用不完善的启动验证机制获得持久访问权限。这些漏洞影响了设备的安全性,在2.14版本前存在,并已被修复。...
2025-7-10 00:0:15 | 阅读: 22 |
收藏
|
0day Fans - www.synacktiv.com
firmware
tm5
thermomix
ciphertext
cook
Laravel: APP_KEY leakage analysis
Laravel框架中存在基于APP_KEY的加密漏洞,可能导致远程代码执行。研究者发现了三个公开项目的漏洞,并开发工具检测和利用这些漏洞。分析显示大量公开应用仍在使用默认或重复的APP_KEY,增加了被攻击风险。...
2025-7-10 00:0:15 | 阅读: 108 |
收藏
|
0day Fans - www.synacktiv.com
ciphers
xsrf
php
killer
phpggc
From cheap IoT toy to your smartphone: Getting RCE by leveraging a companion app
研究人员发现了一款Android无人机控制应用中的多个漏洞(如堆溢出、OOB写入等),并展示了如何通过伪装无人机来利用这些漏洞远程控制智能手机。测试使用三星Galaxy S22和LW FPV应用,在逆向分析中发现了多个可利用的攻击面,并最终实现了任意代码执行。...
2025-7-8 00:1:2 | 阅读: 18 |
收藏
|
0day Fans - www.synacktiv.com
inout
controlpara
overflow
flyinfo
uartprotol
Exploiting the Tesla Wall connector from its charge port connector
研究人员通过特斯拉充电桩的充电连接器作为入口,利用逻辑漏洞安装易受攻击的固件,并模拟车辆通信实现任意代码执行。特斯拉已修复该问题。...
2025-6-17 00:0:32 | 阅读: 8 |
收藏
|
0day Fans - www.synacktiv.com
firmware
tesla
charger
charging
uds
NTLM reflection is dead, long live NTLM reflection! – An in-depth analysis of CVE-2025-33073
Windows NTLM反射漏洞CVE-2025-33073被发现并分析。该漏洞允许经过身份验证的远程攻击者绕过现有缓解措施,在未启用SMB签名的机器上以SYSTEM权限执行任意命令。通过DNS记录和 PetitPotam工具实现攻击。微软已发布补丁修复此问题,并建议启用SMB签名以增强防护。...
2025-6-11 00:0:43 | 阅读: 65 |
收藏
|
0day Fans - www.synacktiv.com
machine
client
asgard
srv1
Exploiting Heroes of Might and Magic V
《英雄无敌5》存在一个通过自定义地图文件触发的堆溢出漏洞。攻击者可利用此漏洞构造恶意地图文件,在玩家加载时执行任意代码。...
2025-6-9 23:58:55 | 阅读: 14 |
收藏
|
0day Fans - www.synacktiv.com
payload
rdata
vtable
ndb
0x00c0
Previous
2
3
4
5
6
7
8
9
Next