unSafe.sh - 不安全
我的收藏
今日热榜
公众号文章
导航
Github CVE
Github Tools
编码/解码
文件传输
Twitter Bot
Telegram Bot
Search
Rss
黑夜模式
Memory Analysis Package 0.7
Memory Analysis 0.7版本发布(Beta),新增文件扫描、内存池扫描等功能,并支持多格式输入及VMware VMEM/VMSS文件解析。NT/LM密码哈希自动解密、用户模式内存区域排除及未链接进程检测等特性提升分析效率与精准度。...
2025-11-6 09:45:23 | 阅读: 12 |
收藏
|
Cerbero Blog - blog.cerbero.io
memory
analysis
processes
unlinked
vmem
Cerbero Suite 8.6
嗯,用户让我帮忙总结一篇文章的内容,控制在一百个字以内,而且不需要用“文章内容总结”之类的开头。首先,我需要仔细阅读用户提供的文章内容。 文章主要讲的是Cerbero Suite 8.6和Cerbero Engine 5.6的发布,提到了几个改进和修复。重点是新增了一个缓存系统,让内存分析更快了。看起来这是个技术性的更新,可能用户是相关领域的专业人士或者开发者。 用户的要求很明确:总结内容,字数限制,直接描述。所以我要确保信息准确且简洁。可能需要提取关键点:软件版本号、主要改进和新增功能。 然后,我要检查是否遗漏了重要信息。比如有没有提到其他改进或修复?文章里只提到了缓存系统是亮点,其他可能只是泛泛而谈的改进和修复。所以总结时可以只强调缓存系统带来的速度提升。 最后,确保语言简洁明了,符合用户的格式要求。不需要复杂的结构,直接陈述事实即可。 </think> Cerbero Suite 8.6 和 Cerbero Engine 5.6 发布,新增缓存系统使内存分析更快。...
2025-11-4 15:41:27 | 阅读: 10 |
收藏
|
Cerbero Blog - blog.cerbero.io
cerbero
memory
zine
faq
analysis
Memory Challenge 6: Injector
测试内存分析工具包时遇到一个CTF挑战,需从被入侵的Web服务器内存镜像中提取Shellcode并分析攻击行为。...
2025-10-30 10:31:41 | 阅读: 14 |
收藏
|
Cerbero Blog - blog.cerbero.io
memory
analysis
mounting
extracting
arrived
Memory Challenge 5: DumpMe
好的,我现在需要帮用户总结一篇文章的内容,控制在100个字以内。用户的要求很明确,不需要特定的开头,直接写描述。 首先,我得仔细阅读文章内容。文章讲的是测试内存分析包,遇到了一个CTF挑战。挑战的情景是分析感染了meterpreter恶意软件的机器的内存转储,提取IOCs并回答问题。他们专注于从Notepad进程中提取用户模式内存中的flag。 接下来,我要提取关键信息:内存分析测试、CTF挑战、meterpreter恶意软件、Notepad进程中的flag提取。这些是主要内容点。 然后,我需要把这些信息浓缩成一句话,不超过100字。要确保涵盖主要元素:测试内存分析包、CTF挑战、恶意软件、Notepad进程和flag提取。 最后,检查语言是否简洁明了,没有多余的信息。确保符合用户的要求。 </think> 测试内存分析工具时遇到一个CTF挑战:分析感染Meterpreter恶意软件的机器内存转储,从Notepad进程的用户模式内存中提取标志(flag)。...
2025-10-28 10:53:30 | 阅读: 13 |
收藏
|
Cerbero Blog - blog.cerbero.io
memory
machine
ourselves
Memory Challenge 4: Remember Me
测试内存分析工具时发现挑战:攻击者PC仅使用IE浏览器,能否提取上网记录?...
2025-10-23 09:48:24 | 阅读: 14 |
收藏
|
Cerbero Blog - blog.cerbero.io
memory
acquiring
attacker
AI Assistant Package (Beta)
嗯,用户让我总结一下这篇文章的内容,控制在100个字以内,而且不需要用“文章内容总结”或者“这篇文章”这样的开头。直接写描述就行。首先,我需要仔细阅读用户提供的文章内容。 文章开头提到他们很高兴宣布AI Assistant包的beta版本发布。这个包整合了流行的大型语言模型(LLMs)来帮助文件分析。目前支持OpenAI和Claude模型。用户需要在设置页面配置API访问权限来开始使用。 接下来,文章提到初始支持的文件格式包括Portable Executable(PE)、Windows Link(LNK)和Windows Memory。其他包可以通过这个包提供的API添加对其他文件格式的支持。之前他们展示了AI Assistant成功解决了一个基于内存的挑战。未来计划扩展支持更多文件格式。 好的,现在我要把这些信息浓缩到100字以内,同时保持信息的完整性和准确性。需要注意的是,不需要使用特定的开头语句,直接描述内容即可。 首先,宣布AI Assistant包的beta发布。整合LLMs用于文件分析,支持OpenAI和Claude模型。用户需要配置API访问权限。初始支持PE、LNK和Windows Memory格式,其他格式可以通过API扩展。已经成功应用,并计划扩展更多格式。 现在把这些点组织成一个连贯的句子: 宣布AI Assistant包的beta版本发布,整合LLMs用于文件分析,支持OpenAI和Claude模型,并通过API扩展更多格式。 检查一下字数:大约50字左右,符合要求。 </think> 宣布AI Assistant包的beta版本发布,整合LLMs用于文件分析,支持OpenAI和Claude模型,并通过API扩展更多格式。...
2025-10-21 09:54:26 | 阅读: 15 |
收藏
|
Cerbero Blog - blog.cerbero.io
windows
analysis
memory
assist
openai
Memory Challenge 3: Invisible
测试内存分析包时遇到挑战,提取PDF文档发现隐藏图像。...
2025-10-16 08:13:39 | 阅读: 42 |
收藏
|
Cerbero Blog - blog.cerbero.io
memory
navigation
analysis
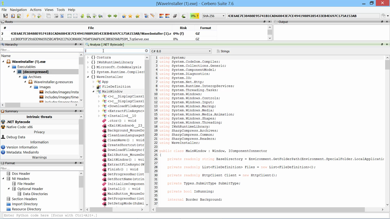
MSI Format Package
Windows Installer (MSI) 文件格式支持增强,新增深入功能如表格显示。...
2025-10-14 10:8:17 | 阅读: 98 |
收藏
|
Cerbero Blog - blog.cerbero.io
windows
navigation
Memory Challenge 2: MEM Challenge
测试内存分析工具包时遇到一个挑战:用户忘记密码且无法找回秘密文件。通过检查注册表中WinRAR的记录成功找到解决方案。...
2025-10-9 10:11:12 | 阅读: 14 |
收藏
|
Cerbero Blog - blog.cerbero.io
software
memory
navigation
suddenly
mea
Memory Analysis Package 0.6
内存分析包0.6版本发布,新增全局模块检查、本地时间显示、SID解析及进程命令行展示功能,并预览AI分析功能,相关视频已发布。...
2025-10-7 09:58:44 | 阅读: 14 |
收藏
|
Cerbero Blog - blog.cerbero.io
analysis
processes
memory
inspected
sids
Memory Challenge 1: Reveal
测试内存分析工具与AI助手结合,解决CyberDefenders挑战:模拟金融公司员工发现异常活动并分析内存以识别恶意软件家族。...
2025-10-2 10:30:6 | 阅读: 20 |
收藏
|
Cerbero Blog - blog.cerbero.io
memory
analysis
suspecting
NSIS Format Package
发布了支持Nullsoft Scriptable Install System(NSIS)格式的软件包,适用于所有版本的NSIS 2和3。该工具允许开发者通过脚本语言创建轻量、快速且高度可定制的Windows安装程序,并提供对安装过程的精细控制以及完整的字节码反编译功能。...
2025-9-29 10:45:3 | 阅读: 18 |
收藏
|
Cerbero Blog - blog.cerbero.io
nsis
nullsoft
scriptable
grained
ASAR Format Package
发布ASAR格式包,支持Atom Shell Archive Format(轻量级归档格式),主要用于Electron应用程序。...
2025-9-1 17:0:36 | 阅读: 20 |
收藏
|
Cerbero Blog - blog.cerbero.io
cerbero
shop
asar
navigation
innosetup
InnoSetup Format Package 2.0
Cerbero Suite推出InnoSetup格式包版本2,支持最新InnoSetup版本,并提供文件提取功能。建议安装IFPS格式包以分析设置脚本代码。...
2025-8-18 11:28:27 | 阅读: 22 |
收藏
|
Cerbero Blog - blog.cerbero.io
cerbero
innosetup
navigation
journal
zine
Cerbero Journal Issue 6
第六期Cerbero期刊发布,包含新内存分析包、改进功能及主题内容,并提供实战挑战和填字游戏。...
2025-8-5 11:22:22 | 阅读: 20 |
收藏
|
Cerbero Blog - blog.cerbero.io
memory
journal
analysis
puzzle
navigation
Memory Analysis Package 0.5
内存分析包0.5版发布,新增超链接进程模块、快速跳转分析、选择性扫描等功能,支持YARA规则和文件挖掘工具,提升效率与深度。...
2025-7-29 09:58:59 | 阅读: 31 |
收藏
|
Cerbero Blog - blog.cerbero.io
memory
processes
analysis
scanned
expand
Cerbero Suite 8.5
Cerbero Suite 8.5 和 Cerbero Engine 5.5 发布,主要改进在内部或 SDK 方面,并新增全局字体配置功能。...
2025-7-28 15:8:19 | 阅读: 28 |
收藏
|
Cerbero Blog - blog.cerbero.io
cerbero
mentioning
navigation
hood
Memory Analysis Package 0.4
内存分析包0.4版本发布,支持表格排序及导入表解析等新功能,帮助用户更清晰地查看IAT条目指向内容,并优化了反汇编体验。...
2025-6-24 10:28:50 | 阅读: 35 |
收藏
|
Cerbero Blog - blog.cerbero.io
disassembly
memory
highlighted
stand
thunk
Cerbero Suite 8.4
Cerbero Suite 8.4 和 Cerbero Engine 5.4 发布,新增表格排序、过滤功能及数据导出支持(支持文本、CSV、JSON、XML 格式),并包含多项改进和 bug 修复。...
2025-6-19 10:18:15 | 阅读: 35 |
收藏
|
Cerbero Blog - blog.cerbero.io
cerbero
sorting
announce
exporting
ticked
WIM Format Package
Cerbero Suite新增对Windows Imaging (WIM)格式的支持,允许用户直接浏览和分析WIM镜像内容,并可与ISO格式包配合使用以高效处理Windows安装介质。...
2025-6-3 12:42:54 | 阅读: 20 |
收藏
|
Cerbero Blog - blog.cerbero.io
wim
windows
analysis
inspecting
seamlessly
Previous
2
3
4
5
6
7
8
9
Next